Logo

Regulatory Compliance

  • Workflow and processes
  • Chemical, Agriculture, Mining

Solution Overview

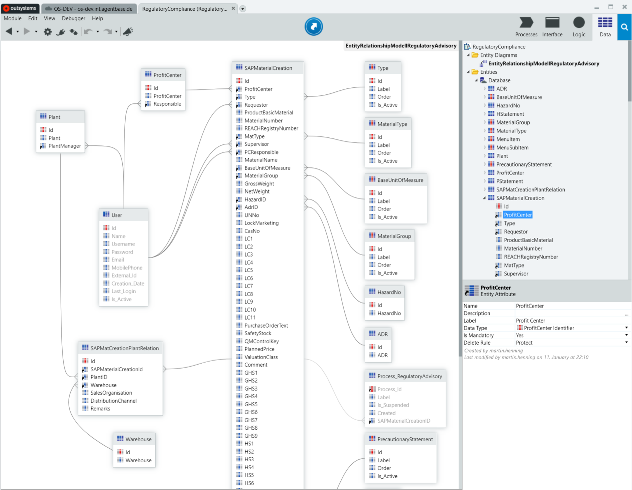
The "Regulatory Compliance" workflow consists of various steps from the determination of requirements, or application, through approval and checking, to the automatic creation of the production bill of materials in SAP, including e-mail notification
View Demo

Key Features

The aim of automating "Regulatory Compliance" is to replace a legacy application (old application) with a Business Process Technology (BPT) of the low-code platform OutSystems.  The created solution is to be used simply and conveniently in a browser as a web app.

Within the scope of an agile software development, the customer was very quickly presented with a first solution using the low-code platform OutSystems. OutSystems also offers a direct interface to SAP BAPIs and an integration of Robotic Process Automation (RPA) via the UIPath Connector.

regulatorycompliance-dashboard
regulatorycompliance-dashboard
regulatorycompliance-datawitherm
regulatorycompliance-datawitherm
regulatorycompliance-form
regulatorycompliance-form
regulatorycompliance-interface
regulatorycompliance-interface
regulatorycompliance-logicwithsapbapi
regulatorycompliance-logicwithsapbapi
regulatorycompliance-process
regulatorycompliance-process
regulatorycompliance-view
regulatorycompliance-view

Key Benefits

  • Improved data quality:
    for example by avoiding duplicate entries and automatic interfaces via SAP BAPis and UiPath Robots.
  • Clearly defined responsibilities:
    the process is automatically transferred to the right person in charge.
  • Increased transparency in the course of the process:
    all those involved in the process can quickly and easily check the processing status of your material system.

Other Solutions from agentbase AG

KI-gestützte Wareneingangs-Kontrolle
KI-gestützte Wareneingangs-Kontrolle
Beschädigte Ware im Wareneingang kostet Zeit – und Geld. Ein KI-Agent analysiert automatisch Verträge, Schadenshistorie und Bestandsdaten, sobald der Schaden mobil erfasst wird. Das Ergebnis: eine fundierte Handlungsempfehlung in Sekunden. Die Entscheidung trifft weiterhin der Mensch – aber in unter 10 statt 60 Minuten.
See Solution Details
Logo
agentbase travel expenses
travel expenses let you manage complex requirements of business travel accounting in an easy way: Native app for travellers to create trips, receipts, and billings as they come including photo - workflow to streamline creation, approval and payout - professional PDF reporting - web solution as a role-based self service + approval + management portal
See Solution Details
Logo
Checklist for quality assurance
The checklist is a mobile app for quality assurance with the special feature that both hands must remain free for certain quality checks. Special features are: Voice input, voice output and the integration of product data, checklists and barcodes.
See Solution Details
Logo
Mobile App: Invoice approval workflow
The solution is a mobile app for the approval of open invoices in a company. The users are guided through the process with the help of a workflow. Benefits: Improve transparency & speed of your processes and operations through digital processes.
Government
Verification and approval of inbound invoices
Workflow solution for the verification of incoming invoices. Your advantages: Immediate approval, discount deadlines adhered as well as more transparency.
default-image-text
Sales App with legacy integration
With assistance of our solution, customer data from a sales legacy application is provided in a mobile app. This ensures faster work in the sales team and more transparency.
Logo
Group Calendar App
Group Calendar is a mobile App with REST-CALL integration to an IBM Notes/Domino database with appointments and meetings for companies. The mobile app increases transparency in your company.